Detalhes da Versão 1.4.15.0
Novidades
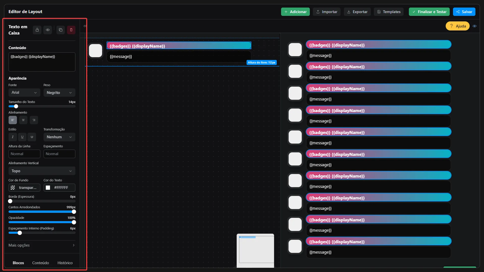
Seção intitulada “Novidades”Novo editor visual
Seção intitulada “Novo editor visual”O Bearry ganha um editor visual totalmente renovado, com interface mais limpa e recursos pensados para você criar telas e fluxos com mais agilidade.

Modo tela cheia
Seção intitulada “Modo tela cheia”Agora é possível colocar o editor em tela cheia para ganhar mais espaço de trabalho e focar na criação da interface sem distrações.

Barra de ações dedicada
Seção intitulada “Barra de ações dedicada”O editor possui uma área reservada para as ações principais: Salvar, Adicionar, Importar, Exportar e Templates. Tudo fica à mão, sem ocupar a área de edição.

Área para adicionar elementos
Seção intitulada “Área para adicionar elementos”Uma nova seção foi criada especialmente para incluir elementos na tela. Encontre e arraste os componentes de forma organizada e intuitiva.

Wizard de criação automático
Seção intitulada “Wizard de criação automático”Na primeira vez que você abrir o editor ou quando apagar todos os elementos, um assistente (wizard) é aberto automaticamente para guiar a criação da interface, passo a passo.

Barra de propriedades lateral
Seção intitulada “Barra de propriedades lateral”Uma barra de propriedades lateral traz mais opções de configuração para os elementos, permitindo ajustes rápidos sem abrir janelas extras.

Mais personalização com duplo clique
Seção intitulada “Mais personalização com duplo clique”Para personalização avançada, basta dar dois cliques em um elemento: uma janela se abre com muitas opções adicionais de propriedades, para você refinar cada detalhe.
